Всем привет!
Так вышло, что в месте, где я преподаю и занимаюсь менторством стажёров, начался переход с GitHub-репозиториев на GitLab, развёрнутый на собственных серверах. Пока что перенесли не все проекты, но даже этого оказалось достаточно, чтобы у стажёров возникло немало вопросов — особенно в части настройки CI/CD-процессов.
Формально CI/CD в GitHub и GitLab решают одну и ту же задачу, но на практике подходы, терминология и детали конфигурации отличаются. Из-за этого попытки «сделать как в GitHub Actions» часто приводят к путанице и ошибкам.
У меня уже есть статья про CI/CD и workflow, но она целиком посвящена GitHub Actions. Чтобы сократить количество вопросов, разночтений и бессонных ночей у стажёров, я решил написать отдельную статью про CI/CD именно в GitLab — с учётом его особенностей и типичных подводных камней.
Если вам интересны подобные материалы, подписывайтесь на Telegram-канал «Код на салфетке». Там я делюсь гайдами для новичков, полезными инструментами и практическими примерами из реальных проектов. А прямо сейчас у нас там ещё и проходит новогодний розыгрыш.
Вместо теории про CI/CD и раннеры
Чтобы не повторяться и не превращать эту статью в ещё один учебник по CI/CD «с нуля», я сознательно опущу базовую теорию. Если вы пока не очень хорошо понимаете, что такое pipeline, job, runner и зачем всё это вообще нужно — лучше сначала ознакомиться с вводными материалами.
Рекомендую начать с этих двух статей:
- «CI/CD: основы написания workflow» — базовые принципы CI/CD, которые актуальны вне зависимости от конкретного сервиса.
- «Подключаем runner для CI/CD в Gitea» — практический разбор работы раннеров и их роли в CI/CD.
Даже если вы не работали с Gitea, статья про раннеры будет полезна: сама концепция в GitLab устроена очень похоже.
А дальше мы переходим непосредственно к GitLab и его особенностям.
Что нужно знать о GitLab CI перед тем, как начать
Если вы уже читали мою предыдущую статью про GitHub Actions, то при работе с GitLab CI довольно быстро заметите: подход вроде бы похожий, но нюансов хватает. Эти отличия не критичны, но если не разобраться в них заранее, можно долго «спотыкаться» на ровном месте.
Давайте разберём ключевые моменты — это сильно упростит адаптацию к GitLab.
GitLab CI как часть единой платформы
Одно из главных различий между GitHub Actions и GitLab CI заключается в архитектуре.
GitHub Actions — это отдельный инструмент, который интегрирован в GitHub.
GitLab CI — это встроенная и неотъемлемая часть GitLab как DevOps-платформы.
В GitLab нет разделения на условный «GitLab» и «GitLab CI» — это один цельный продукт. CI/CD здесь изначально задуман как базовая функциональность, а не как дополнительный модуль.
Практический плюс такого подхода в том, что всё находится в одном месте:
- Управление доступами.
- Переменные окружения.
- Runners.
- логи выполнения.
- Артефакты сборки.
Вам не нужно прыгать между разными сервисами и интерфейсами — вся цепочка CI/CD живёт внутри GitLab.
Один конфиг вместо множества файлов
В GitHub Actions обычно используется несколько YAML-файлов в директории .github/workflows/. Каждый файл описывает отдельный workflow: тесты, деплой, линтеры и так далее.
В GitLab CI подход другой: вся конфигурация CI/CD по умолчанию описывается в одном файле — .gitlab-ci.yml, который лежит в корне репозитория.
На первый взгляд это может выглядеть непривычно, особенно если вы привыкли дробить логику по разным workflow. Однако на практике у такого подхода есть плюс: вся CI/CD-логика проекта находится в одном месте, и общая картина пайплайна видна сразу.
Важно понимать, что GitLab не ограничивает вас одним файлом навсегда. Для крупных проектов есть механизм include, который позволяет выносить части конфигурации в отдельные файлы и подключать их при необходимости. К этому мы ещё вернёмся позже.
Терминология: Pipeline, Jobs, Stages
Термины в GitLab немного отличаются от GitHub Actions, и к этому нужно привыкнуть.
- Workflow в GitHub Actions ≈ Pipeline в GitLab.
- Steps ≈ Jobs.
- Плюс появляется дополнительный уровень — Stages.
Stages — это логическая группировка job’ов по этапам выполнения.
Схематично это выглядит так:
Pipeline (весь процесс)
├── Stage: Test
│ ├── Job: unit-tests
│ ├── Job: integration-tests
│ └── Job: lint
├── Stage: Build
│ ├── Job: compile
│ └── Job: package
└── Stage: Deploy
└── Job: deploy-to-productionJobs внутри одного stage выполняются параллельно (если хватает runner’ов и ресурсов).
Stages же выполняются последовательно — следующий stage не начнётся, пока полностью не завершится предыдущий.
Этот механизм дисциплинирует пайплайн и делает его поведение более предсказуемым.
Runners — похоже, но с особенностями
Концептуально runners в GitLab выполняют ту же роль, что и runners в GitHub Actions, но организация у них другая.
В GitHub Actions вы обычно пишете что-то вроде runs-on: ubuntu-latest и выбираете среду из заранее подготовленных вариантов.
В GitLab подход более «инфраструктурный»: вы разворачиваете runners сами (на своих серверах, VM или в Docker) и присваиваете им tags — метки, описывающие возможности runner’а.
В job’е вы явно указываете, какие tags ему нужны:
job_name:
tags:
- docker
- linuxRunner с подходящими tags возьмёт эту job в работу. Такой подход даёт намного больше контроля над тем, где и как выполняется код, но требует более осознанной настройки инфраструктуры.
Встроенные переменные и секреты
GitLab предоставляет большой набор встроенных CI-переменных, которые автоматически доступны в каждом job’е: CI_COMMIT_SHA, CI_PROJECT_ID, CI_PIPELINE_ID, CI_MERGE_REQUEST_ID и многие другие.
Их действительно много, и в ряде случаев они покрывают большинство типовых сценариев без необходимости что-либо настраивать вручную.
Для секретов и чувствительных данных используется раздел
Settings → CI/CD → Variables в интерфейсе GitLab.
Там вы можете:
- Создавать переменные окружения.
- Помечать их как
protected(доступны только для protected-веток и тегов). - Помечать как
masked(значения не выводятся в логах).
Это стандартный и безопасный способ хранения токенов, ключей и паролей.
Артефакты и кэширование
GitLab чётко разделяет два понятия: артефакты и кэш — и это одно из его сильных мест.
- Артефакты — это результаты работы job’ов, которые нужны дальше: собранные бинарники, отчёты, файлы сборки. Они сохраняются в GitLab и доступны через UI или для последующих job’ов.
- Кэш — это временные данные для ускорения повторных запусков (например, зависимости). Кэш обычно хранится на стороне runner’а и не считается результатом сборки.
Такое разделение снижает путаницу и делает пайплайны более прозрачными: вы точно понимаете, какие файлы являются результатом работы, а какие — всего лишь оптимизацией.
Структура проекта в GitLab для CI/CD
Прежде чем писать конфигурацию CI/CD, имеет смысл разобраться, где именно в GitLab всё находится: какой файл отвечает за пайплайн, где смотреть результаты, логи и статусы, и в каких разделах настраиваются переменные и runner’ы.
Это избавит от лишнего «тыкания» по интерфейсу и сэкономит много времени.
Главный файл: .gitlab-ci.yml
Файл .gitlab-ci.yml должен находиться в корне репозитория и в той ветке, для которой вы хотите запускать CI/CD (чаще всего это main или master).
Это единственный обязательный файл, в котором описывается вся логика CI/CD для проекта.
Пример структуры репозитория:
my-project/
├── .gitlab-ci.yml ← главный файл CI/CD
├── src/
├── tests/
├── Dockerfile
└── ...GitLab автоматически отслеживает наличие и изменения этого файла. Как только он появляется в репозитории или вы вносите в него правки, GitLab сам применяет конфигурацию и запускает pipeline при следующем коммите.
Никаких дополнительных «включений» CI/CD делать не нужно — если файл существует, CI считается активным.

Где смотреть логи и результаты
Все результаты работы CI/CD доступны прямо в интерфейсе проекта.
Основные разделы, которые вам понадобятся:
Build → Pipelines — список всех pipeline’ов проекта с их текущим статусом (успешно, с ошибкой, в процессе и т.д.).

Build → Jobs — список всех job’ов, включая их статус, длительность выполнения и доступ к логам.

Deployments → Environments — используется, если в пайплайне задействованы environment’ы (например, staging, production).
Типовой сценарий работы выглядит так:
- Открываете нужный pipeline.
- Видите список job’ов и stages.
- Кликаете по конкретному job’у.
- Смотрите полный лог его выполнения.

Если job упал — именно здесь вы увидите причину ошибки.
Где настраивать переменные и секреты
Все переменные окружения для CI/CD настраиваются в разделе:
Settings → CI/CD → Variables
Здесь можно задать:
- Глобальные переменные для проекта.
protected-переменные (доступны только в protected-ветках и тегах).masked-переменные (значение скрывается в логах).- Переменные, привязанные к конкретным environment’ам (например, разные значения для
stagingиproduction).

Пример добавления переменной:
- Перейдите в Settings → CI/CD → Variables.
- Нажмите Add variable.
- Укажите ключ и значение.
- При необходимости отметьте Protected и/или Masked.
- Сохраните переменную.

После этого переменная будет доступна во всех job’ах как $VARIABLE_NAME — как обычная переменная окружения внутри скриптов.
Где смотреть runner'ы
Информация о runner’ах находится в разделе:
Settings → CI/CD → Runners
Здесь вы увидите:

- Список всех runner’ов, доступных проекту.
- Тх текущий статус (online / offline).
- Tags, назначенные каждому runner’у.
Если у вас есть права администратора GitLab, то управлять runner’ами на уровне всего инстанса можно в разделе
Admin → CI/CD → Runners.
Для стажёров чаще всего достаточно проектного уровня — главное понимать, какие runner’ы доступны и с какими tags они работают.
Артефакты и их загрузка
После завершения job’а GitLab может сохранить артефакты — файлы, которые были указаны в конфигурации CI/CD.
Скачать их можно несколькими способами:
- Через Build → Pipelines → выбрать pipeline → Download artifacts.
- Через Build → Jobs → открыть конкретный job → раздел Artifacts.
Артефакты хранятся ограниченное время (по умолчанию — 30 дней), после чего автоматически удаляются. Это поведение можно настраивать в .gitlab-ci.yml.

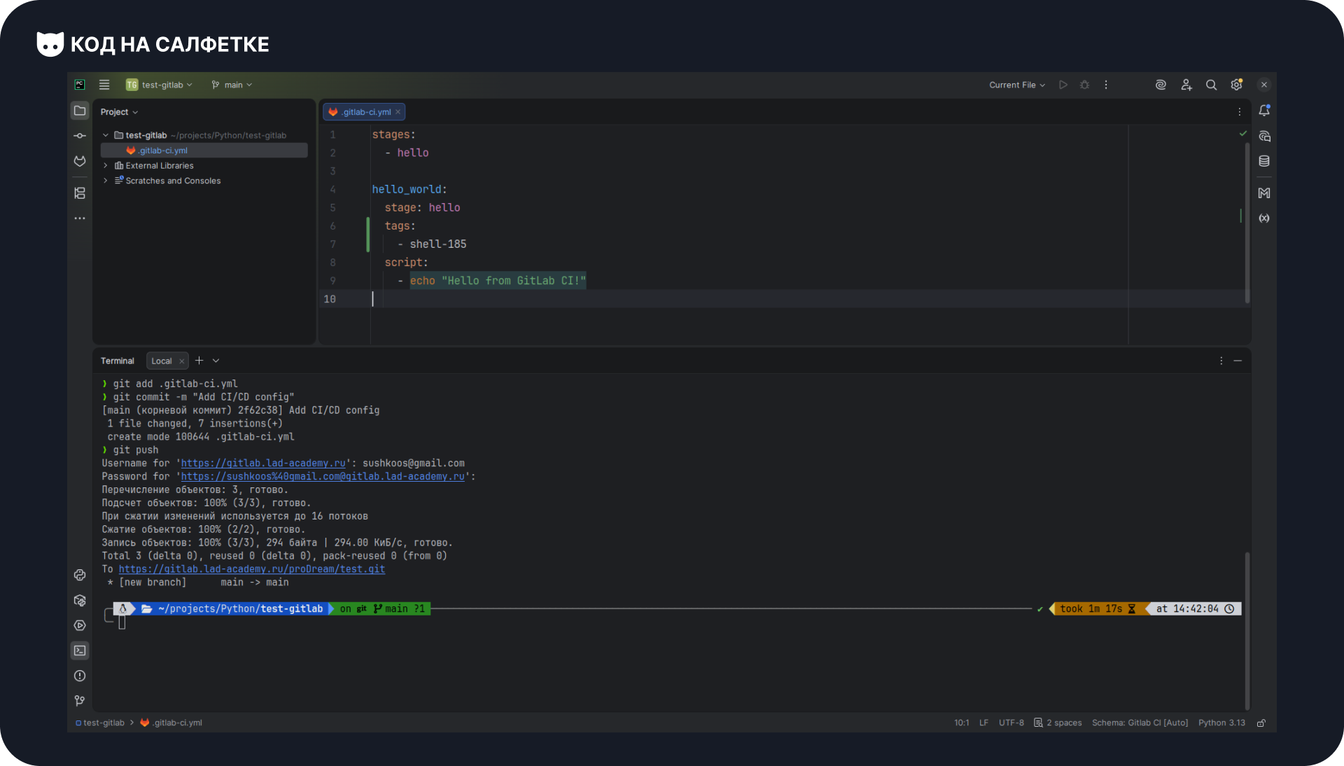
Простой пример: Hello World Pipeline
Начнём с самого простого пайплайна — его задача не собрать проект и не задеплоить сервис, а просто проверить, что CI/CD в принципе работает и runner успешно выполняет job.
Создаём минимальный .gitlab-ci.yml
Создайте файл .gitlab-ci.yml в корне репозитория со следующим содержимым:
stages:
- hello
hello_world:
stage: hello
tags:
- shell-185
script:
- echo "Hello from GitLab CI!"Разберём, что здесь происходит:
stages— список этапов пайплайна. Даже если этап всего один, его всё равно нужно объявить явно.hello_world— имя job’а (может быть любым).stage: hello— указывает, к какому stage относится job.tags— критически важный момент: job будет выполнен только тем runner’ом, у которого есть все указанные tags. Если ни один runner не подходит — job зависнет в статусе pending.script— набор команд, которые будут выполнены runner’ом. В данном случае — обычныйecho.
Важно: tag shell-185 — это пример. В вашем проекте он должен совпадать с tag’ами реально подключённого runner’а. Если теги не совпадают, pipeline не запустится.
Коммитим и пушим изменения
После создания файла закоммитьте и отправьте его в репозиторий:
git add .gitlab-ci.yml
git commit -m "Add CI/CD config"
git pushКак только изменения попадут в репозиторий, GitLab автоматически создаст новый pipeline.

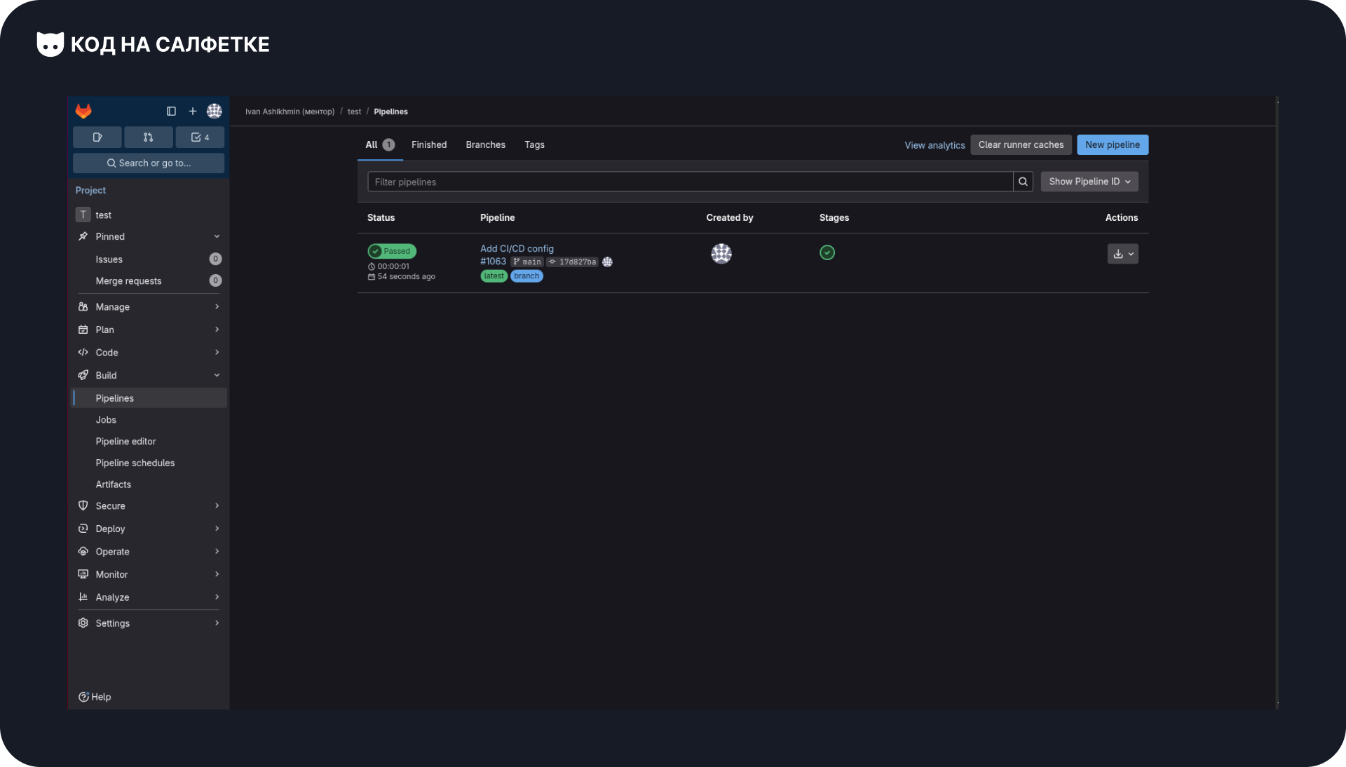
Проверяем запуск pipeline
Перейдите в интерфейсе GitLab в:
Build → Pipelines
Вы должны увидеть новый pipeline со статусом running или passed.

Откройте pipeline — внутри будет список job’ов, в нашем случае он всего один.

Смотрим лог выполнения
Нажмите на job hello_world. В логе выполнения вы должны увидеть строку:
Hello from GitLab CI!
Если вы видите этот вывод и job завершился успешно — значит:
.gitlab-ci.ymlкорректен.- Runner подключён и доступен.
- Теги указаны правильно.
- CI/CD в проекте работает.
Поздравляю, ваш первый CI/CD pipeline в GitLab успешно запущен. Дальше можно переходить к более полезным и сложным сценариям.
Структура файла .gitlab-ci.yml
Теперь, когда вы понимаете ключевые отличия GitLab CI от GitHub Actions, пора разобрать сам файл конфигурации. Именно .gitlab-ci.yml является сердцем всей CI/CD-системы проекта — всё, что происходит в пайплайне, в итоге описывается здесь.
Расположение, имя файла и базовый синтаксис
Файл должен называться строго .gitlab-ci.yml и находиться в корне репозитория.
Это обычный YAML-файл (.yml или .yaml) — текстовый формат для описания конфигураций.
GitLab автоматически проверяет наличие этого файла и запускает pipeline при каждом push (если конфигурация валидна). Никаких дополнительных галочек или кнопок в интерфейсе нажимать не нужно.
Важная заметка про YAML-синтаксис
Если вы раньше редко работали с YAML, запомните два критически важных правила — они спасут вам много времени:
- Отступы имеют значение. Используются только пробелы, табуляции недопустимы.
- После двоеточия всегда идёт пробел — это обязательное требование синтаксиса.
Пример с ошибками:
stages:build # нет пробела после двоеточия
- build # неправильный отступКорректный вариант:
stages:
- build # два пробела отступа
- test # одинаковые отступы для элементов одного уровняЕсли GitLab не может распарсить YAML-файл, pipeline даже не запустится, а вы увидите ошибку конфигурации.
Основная структура: главные секции
Файл .gitlab-ci.yml состоит из нескольких логических секций. Часть из них опциональна, часть — используется почти всегда, а job’ы вообще являются обязательными.
Пример типовой структуры:
# 1. Глобальные переменные (опционально)
variables:
LOG_LEVEL: info
# 2. Условия запуска всего pipeline (опционально)
workflow:
rules:
- if: '$CI_PIPELINE_SOURCE "merge_request_event"'
- if: '$CI_COMMIT_BRANCH "main"'
# 3. Этапы pipeline (почти всегда используется)
stages:
- build
- test
- deploy
# 4. Значения по умолчанию для всех jobs (опционально)
default:
image: python:3.9
timeout: 1h
# 5. Сами job'ы (обязательно)
test_job:
stage: test
script:
- echo "Testing..."
build_job:
stage: build
script:
- echo "Building..."
deploy_job:
stage: deploy
script:
- echo "Deploying..."Коротко по смыслу:
variables— глобальные переменные окружения, доступные во всех job’ах.workflow— правила, определяющие, когда вообще создаётся pipeline.stages— последовательность этапов выполнения.default— значения по умолчанию для всех job’ов (чтобы не дублировать одно и то же).- job’ы — конкретные задачи, которые выполняет CI/CD.
Дальше давайте разберём каждую из этих секций подробнее и посмотрим, зачем они нужны на практике.
Раздел variables — глобальные переменные
В этом разделе вы определяете переменные окружения, которые будут доступны во всех job’ах пайплайна.
variables:
LOG_LEVEL: "info"
DATABASE_URL: "postgres://localhost/mydb"
DOCKER_REGISTRY: "registry.example.com"
ENVIRONMENT_NAME: "staging"Эти переменные автоматически подставляются в окружение каждого job’а и могут использоваться в скриптах:
variables:
LOG_LEVEL: "info"
test_job:
script:
- echo "Log level is $LOG_LEVEL" # Выведет: Log level is infoКогда имеет смысл использовать глобальные переменные:
- Для значений, одинаковых для всех job’ов.
- Для конфигурации проекта (пути, имена сервисов, флаги).
- Для часто меняющихся параметров (версии, имена окружений и т.п.).
Важно: значения из variables хранятся прямо в репозитории и видны всем, кто имеет доступ к .gitlab-ci.yml.
Никогда не кладите сюда пароли, токены, API-ключи и другие секреты.
Для чувствительных данных используйте Settings → CI/CD → Variables в интерфейсе GitLab — именно там переменные можно защитить и скрыть из логов. К этому мы ещё вернёмся в разделе про секреты.
Раздел stages — этапы pipeline
Stage (этап) — это логическая группа job’ов, которые могут выполняться параллельно.
Сами stage’и при этом выполняются строго последовательно.
stages:
- test
- build
- deployТакое описание означает следующее:
- Сначала запускаются все job’ы с
stage: test. - Если все они завершились успешно, запускаются job’ы с
stage: build. - После успешного
buildначинаетсяdeploy.
Если хотя бы один job внутри stage завершится с ошибкой, следующий stage не запустится, если только для этого job’а явно не указано allow_failure: true.
Пример с более детальной разбивкой:
stages:
- prepare
- build
- test
- integration_test
- deploy
- post_deployВы можете объявить столько stage’ов, сколько требуется вашему процессу. На практике чаще всего встречаются:
prepare/build— подготовка окружения, установка зависимостей, сборка.test— unit-тесты, линтеры, статический анализ.deploy— развёртывание приложения.post_deploy— проверки после деплоя, уведомления, очистка ресурсов.
Чёткая структура stages делает пайплайн читаемым и предсказуемым.
Раздел default — значения по умолчанию
Чтобы не дублировать одни и те же параметры в каждом job’е, в GitLab CI существует секция default. Все job’ы наследуют значения, указанные в этом блоке, если не переопределяют их явно.
default:
image: python:3.11
timeout: 1h
retry: 1
tags:
- docker
build_job:
stage: build
script:
- echo "This job uses Python 3.11 image by default"
test_job:
stage: test
script:
- echo "This job also uses Python 3.11 image"
timeout: 30m # Переопределяем timeout только для этого job'аВ этом примере:
build_jobнаследуетimage,timeout,retryиtagsизdefault.test_jobнаследует всё то же самое, но переопределяетtimeout.
Обратите внимание: если параметр указан и в
default, и в job’е — всегда выигрывает значение из job’а.
Что обычно задают в default:
image— Docker-образ, в котором выполняются job’ы.timeout— максимальное время выполнения.retry— количество повторных попыток при ошибке.tags— теги runner’ов.variables— общие переменные окружения.cache— правила кэширования.- И большинство других параметров job’ов.
Практический совет: если вы видите, что копируете один и тот же параметр в несколько job’ов — почти наверняка ему место в default. Это делает конфигурацию короче, чище и проще для понимания.
Раздел workflow — условия запуска pipeline
Секция workflow отвечает за самое первое решение: нужно ли вообще создавать pipeline.
Это уровень выше, чем условия у отдельных job’ов — если pipeline не создан, никакие job’ы даже не будут рассмотрены.
workflow:
rules:
# Запускаем pipeline для merge request'ов
- if: '$CI_PIPELINE_SOURCE "merge_request_event"'
# Запускаем для push'ей в ветку main
- if: '$CI_COMMIT_BRANCH "main"'
# Запускаем для тегов
- if: '$CI_COMMIT_TAG'
# Во всех остальных случаях pipeline не создаём
- when: neverВ этом примере pipeline будет создан только для:
- Merge request’ов.
- Push’ей в
main. - Тегов.
Все остальные события (например, push в feature-ветку) будут проигнорированы.
Более гибкий и часто используемый пример:
workflow:
rules:
# Не запускаем pipeline, если в сообщении коммита есть [skip ci]
- if: '$CI_COMMIT_MESSAGE =~ /\[skip ci\]/'
when: never
# Во всех остальных случаях запускаем
- when: alwaysТакой подход позволяет разработчику осознанно пропускать CI/CD для отдельных коммитов.
Переменные, которые чаще всего используются в workflow:
$CI_PIPELINE_SOURCE— источник pipeline (push,merge_request_event,schedule,web,apiи др.).$CI_COMMIT_BRANCH— имя текущей ветки (для pipeline’ов, запущенных от веток).$CI_COMMIT_TAG— имя тега (если pipeline запущен по тегу).$CI_COMMIT_MESSAGE— сообщение коммита.
Важно: если секция workflow не указана, GitLab создаёт pipeline по умолчанию для большинства событий (push, merge request и т.д.), при условии что .gitlab-ci.yml валиден.
Раздел jobs — определение задач
Job’ы — это основа всей конфигурации CI/CD. Каждый job описывает конкретную задачу, которую должен выполнить runner.
Для job’а можно определить:
- Что выполнять (
script). - На каком этапе (
stage). - На каком runner’е (
tags). - В каком окружении (
image). - Какие переменные использовать.
- Какие артефакты сохранить.
- Зависимости от других job’ов и многое другое.
Пример:
stages:
- build
- test
build_app:
stage: build
image: node:18
script:
- npm install
- npm run build
artifacts:
paths:
- dist/
expire_in: 1 day
run_tests:
stage: test
image: node:18
script:
- npm install
- npm run test
needs:
- build_app # Ждём выполнения build_app и получаем его артефактыЗдесь важно несколько моментов:
build_appсохраняет результат сборки (dist/) как артефакт.run_testsуказываетneeds: build_app, поэтому:- job не ждёт завершения всего stage
build, а стартует сразу послеbuild_app. - артефакты
build_appбудут автоматически доступны.
- job не ждёт завершения всего stage
Это позволяет ускорять pipeline и делать зависимости между job’ами более явными.
Иерархия и наследование параметров
В GitLab CI параметры и переменные наследуются сверху вниз с возможностью переопределения на каждом уровне.
Пример:
# Уровень 1: Глобальные переменные
variables:
APP_NAME: "my-app"
# Уровень 2: Параметры по умолчанию
default:
image: python:3.11
variables:
LOG_LEVEL: "info"
# Уровень 3: Конкретные job'ы
job_one:
stage: build
variables:
LOG_LEVEL: "debug" # Переопределяем для этого job'а
script:
- echo $APP_NAME
- echo $LOG_LEVEL
job_two:
stage: test
script:
- echo $APP_NAME
- echo $LOG_LEVELРезультат будет таким:
job_one:APP_NAME→"my-app"(из глобальных переменных).LOG_LEVEL→"debug"(переопределён на уровне job’а).
job_two:APP_NAME→"my-app".LOG_LEVEL→"info"(унаследован изdefault).
Приоритет переменных (от низшего к высшему):
- Встроенные переменные GitLab (
CI_COMMIT_SHA,CI_PROJECT_IDи т.д.). - Переменные из Settings → CI/CD → Variables.
- Глобальные переменные (
variablesв.gitlab-ci.yml). - Переменные из
default. - Переменные, объявленные непосредственно в job’е.
Если одна и та же переменная определена на нескольких уровнях, будет использовано значение с наивысшим приоритетом.
Полный пример простого конфига
Теперь давайте соберём всё вместе и посмотрим на целостный, реалистичный пример CI/CD-конфига для простого проекта.
# Глобальные переменные
variables:
DOCKER_IMAGE: "myapp:latest"
CACHE_DIR: ".cache"
# Условия запуска pipeline
workflow:
rules:
- if: '$CI_PIPELINE_SOURCE "merge_request_event"'
- if: '$CI_COMMIT_BRANCH "main"'
- if: '$CI_COMMIT_TAG'
# Этапы pipeline
stages:
- build
- test
- deploy
# Значения по умолчанию
default:
image: python:3.11
timeout: 1h
cache:
key: "$CI_COMMIT_REF_SLUG"
paths:
- .cache/pip
# Job'ы
install_dependencies:
stage: build
script:
- pip install -r requirements.txt
artifacts:
paths:
- .venv/
expire_in: 1 day
run_tests:
stage: test
script:
- pip install -r requirements.txt
- pytest tests/
needs:
- install_dependencies
run_linter:
stage: test
script:
- pip install -r requirements.txt
- pylint src/
needs:
- install_dependencies
deploy_to_production:
stage: deploy
image: alpine:latest
script:
- echo "Deploying to production..."
- ./scripts/deploy.sh
only:
- main
when: manual # Запускается вручнуюРазберём, что здесь происходит:
- Stage
build— запускается job install_dependencies. Он устанавливает зависимости и сохраняет их как артефакты, чтобы следующие job’ы могли их использовать. - Stage
test— job’ыrun_testsиrun_linterзапускаются параллельно. Оба зависят отinstall_dependencies(needs), поэтому стартуют сразу после него и получают доступ к его артефактам. - Stage
deploy— после успешного завершения test становится доступен job deploy_to_production. Он:- Выполняется только для ветки
main. - Не запускается автоматически, а требует ручного подтверждения (
when: manual).
- Выполняется только для ветки
Такой подход часто используется для production-деплоя, чтобы избежать случайных выкладок.
Частые ошибки в синтаксисе
Ниже — набор классических ошибок, которые почти гарантированно встречаются у новичков.
Ошибка 1: Забыли пробел после двоеточия
# Неправильно
stages:build
# Правильно
stages:
- buildYAML требует пробел после : — без него файл считается невалидным.
Ошибка 2: Неправильные отступы
# Неправильно
stages:
- build # 1 пробел
- test # 2 пробела — разные уровни!
# Правильно
stages:
- build # 2 пробела
- test # 2 пробела — одинаковоВсе элементы одного уровня должны иметь одинаковые отступы.
Ошибка 3: Забыли слово script:
# Неправильно
test_job:
stage: test
echo "test" # Это просто строка, а не команда
# Правильно
test_job:
stage: test
script:
- echo "test"Без script GitLab просто не знает, что именно нужно выполнять.
Ошибка 4: табуляции вместо пробелов
YAML не поддерживает табуляции. Если вы копируете конфиг из документации, чата или IDE — убедитесь, что используются именно пробелы.
Одна скрытая табуляция может сломать весь pipeline и привести к ошибке парсинга.
Заключение
В статье мы разобрали, чем отличается GitLab от GitHub, с терминологией и расположением разделов в интерфейсе. Также, мы разобрались в устройстве .gitlab-ci.yml - основного файла CI/CD пайплайна. Однако, это только часть того, что нужно знать при работе с GitLab.
Это была первая часть, оставшиеся две (или три?) выйдут с перерывом в два дня.
Если вам интересны подобные материалы, подписывайтесь на Telegram-канал «Код на салфетке». Там я делюсь гайдами для новичков и полезными инструментами. А прямо сейчас у нас ещё и проходит новогодний розыгрыш.
Комментарии